As a busy founder, you might have a lot of tasks in your pipeline. You might have heard that ‘Time is Money’ & saving it for important tasks is something that would be on your priority list.
With this automation, you can get the best of the best tools from YouTube videos from the top 5 videos.
This way, every time you search for keywords like ‘Best CRM Tools’, the automation would run, scan the top 5 videos from YouTube, and give you the best 10 tools that are in there. And thus save you a lot of time researching manually for each tool.
In the end, I will give you a blueprint for this automation so that you can download & use this as is in your n8n.
Let’s get started!
Tools We Will Be Using To Build This Workflow
- Scrapingdog’s YouTube Search & Transcript API
- n8n
The logic on which our automation works is simple, we use the YouTube Search API to get the top videos, the top 5 videos’ transcript is fetched and then aggregated. This is then sent to AI Model with prompts to get the best tools with priority of mentions & link to each tool.
Building Workflow
This workflow starts with a Chat Node, wherein we will type in our category as I told earlier (best CRM tools).
The message is taken as a keyword & sent to our next node, which is an HTTP request. Here we are taking the YouTube Search API from Scrapingdog.
To understand more about this API, you can refer to the documentation here.
Now, all the videos are in the array, so we will split them out using the Split node to get data points on each video.
Let’s test this node as well.
There you go, each video’s data points are now separated.

We only want to analyze the top 5 videos, and therefore, we will now use the ‘Limit’ node to select only the top 5 videos.

Testing this node, as you can see, we have got the results for the limit we set. Here, you can set any limit, since 5 is a good number. Therefore, for this tutorial, we have kept it to this number.
Now we have to scrape the transcript of each video. For this, on one route, we will use the YouTube Transcript API, which will get us the captions of each video. Furthermore, we will loop over them to get transcript of every video.

After the loop over items, we have a JavaScript code set that converts the link of a YouTube video into only the video ID (v), since this is one of the parameters used by the API.
To read more about this API, you can refer to the documentation here.

Here is that JavaScript code:
// Input: item.json.link (YouTube URL)
// Output: { "videoId": "2gTzid5Jl-w" }
function getYouTubeId(url) {
if (!url) return null;
try {
// Try URL parser first
const u = new URL(url.trim());
const v = u.searchParams.get('v');
if (v) return v;
const host = u.hostname.replace(/^www\./, '');
const parts = u.pathname.split('/').filter(Boolean);
if (host === 'youtu.be' && parts[0]) return parts[0]; // youtu.be/ID
if (host.endsWith('youtube.com') && parts[0] === 'embed' && parts[1]) return parts[1]; // /embed/ID
if (host.endsWith('youtube.com') && parts[0] === 'shorts' && parts[1]) return parts[1]; // /shorts/ID
} catch { /* fall back to regex */ }
// Fallback: regex for v=... anywhere in the string
const m = String(url).match(/[?&]v=([^]+)/);
if (m) return m[1];
return null;
}
const url = $json.link; // change if your field path differs
const videoId = getYouTubeId(url);
// Return ONLY the ID
return { json: { videoId } };
It returns a video ID, that we will use in our next HTTP request, where we will use YouTube Transcript API.

When we test this module, we get the transcript of the video.

We will now aggregate this transcript and then attach the loop end.

This sums up as a summary of one video; the workflow will do it for all five videos.
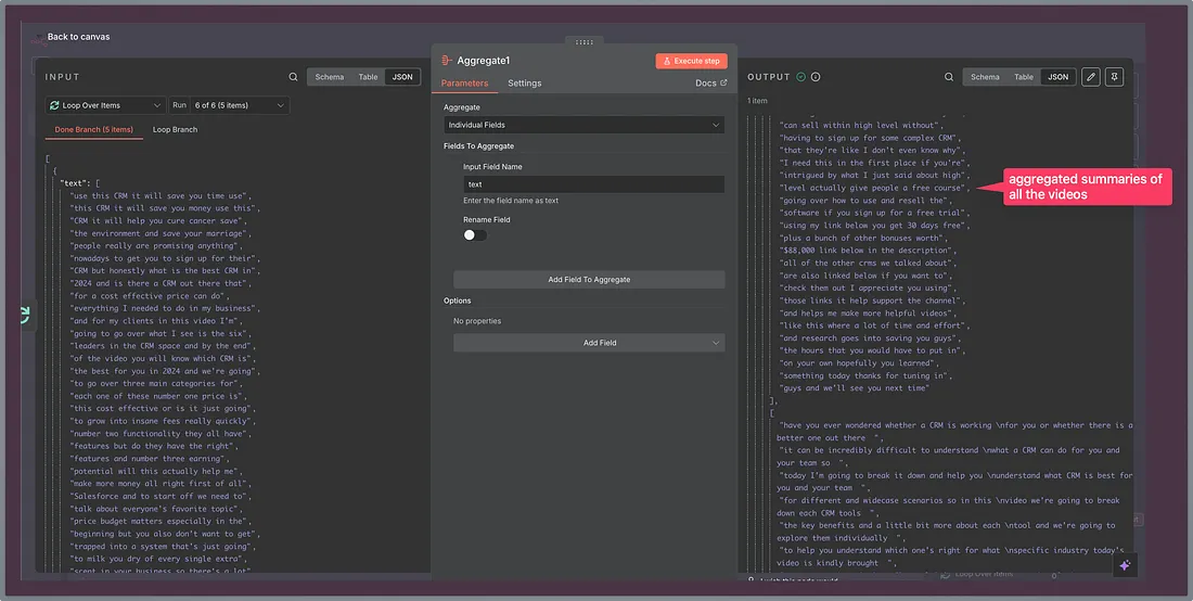
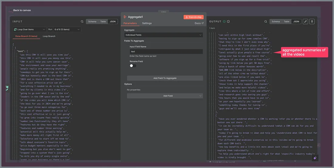
Once we get a summary of all five transcript, we aggregate them all in route -2 to further process in AI.

As you can see, the first node is Aggregate; the configuration for the same is here.

And with this, the output you will get is: –

It’s time to feed this into our AI to get the best out of the best videos.
I am using the ‘Basic LLM Chain’ node here, and for the model, I am using the open-router with gpt-4o mini.
The system prompt that I have used is: –
You are a precise synthesis assistant. From an aggregated YouTube transcripts
on one topic from 5 videos and for each there is a transcript but aggreagted
in the input given to you, identify distinct tools/products/services that are
mentioned. Compute mentions as the number of distinct summaries that
referenced the tool (not raw word frequency). Deduplicate to canonical names.
Select exactly 10 tools: rank by highest mentions; for ties sort
alphabetically; if fewer than 10 multi-mention tools exist, fill remaining
slots with single-mention tools in transcript order. For each tool, write one
factual takeaway (≤18 words). Add the official homepage URL only if you are
highly confident; otherwise set "url": null. Return STRICT JSON only that
matches the schema shown by the user. No prose or markdown.
The user prompt is simple, wherein we are feeding the aggregated text from our previous module.
This is the output you get in JSON: –

Now we will need to send this to our email, but before that a code node takes care of the formatting and delivers the output in HTML.
The JavaScript code used is: –
// n8n Code node (JavaScript)
// Input shape (from previous node): items[0].json.output = { topic, tools: [...] }
const data = items[0].json.output || items[0].json;
// tiny helpers
const esc = (s) => String(s ?? "").replace(/[&<>"']/g, m => ({'&':'&','<':'<','>':'>','"':'"',"'":'''}[m]));
const fmtDate = new Date().toLocaleDateString(undefined, { year:'numeric', month:'short', day:'numeric' });
// Build table rows
const rows = (data.tools || []).map((t, i) => {
const name = esc(t.name);
const url = t.url ? esc(t.url) : null;
const takeaway = esc(t.takeaway || "");
const mentions = Number(t.mentions ?? 0);
const nameCell = url
? `${name}`
: `${name}`;
return `
${i+1}
${nameCell}
${mentions}
${takeaway}
`;
}).join("");
// HTML email (inline styles for best compatibility)
const html = `
${esc(data.topic || "AI Tools Summary")}
${esc(data.topic || "AI Tools Summary")}
Compiled on ${fmtDate}
#
Tool
Mentions
Takeaway
${rows || `No tools found. `}
Links go to official homepages when confidently identified; otherwise left blank.
`;
const subject = `Top tools summary — ${data.topic || "AI Tools"}`;
return [{ json: { subject, html } }];
It returns both the subject and the body of the email, which we finally map to email module.

When this last step runs, you get an email to the specified email address with all details like this.

Pretty cool, right?
And as I promised, here is the blueprint for this automation that you can use as is in your n8n canva as is.